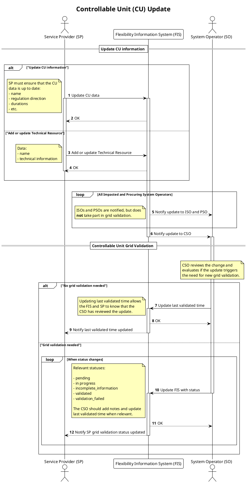
CU Update
Update of controllable unit information from service provider. Includes steps for connecting system operators to validate the information provided (CU grid validation) if needed.
Prerequisites
- Controllable Unit exist in the flexibility information system.
- Service provider has access to the controllable unit.
- The system operator evaluates if the update triggers the need for new grid validation.
- If the change does not trigger new grid validation, system operator should update last validated time.
- If the change triggers new grid validation, system operator should update to relevant status and initiate grid validation without undue delay.
Sequence
Full Size | PlantUML description
