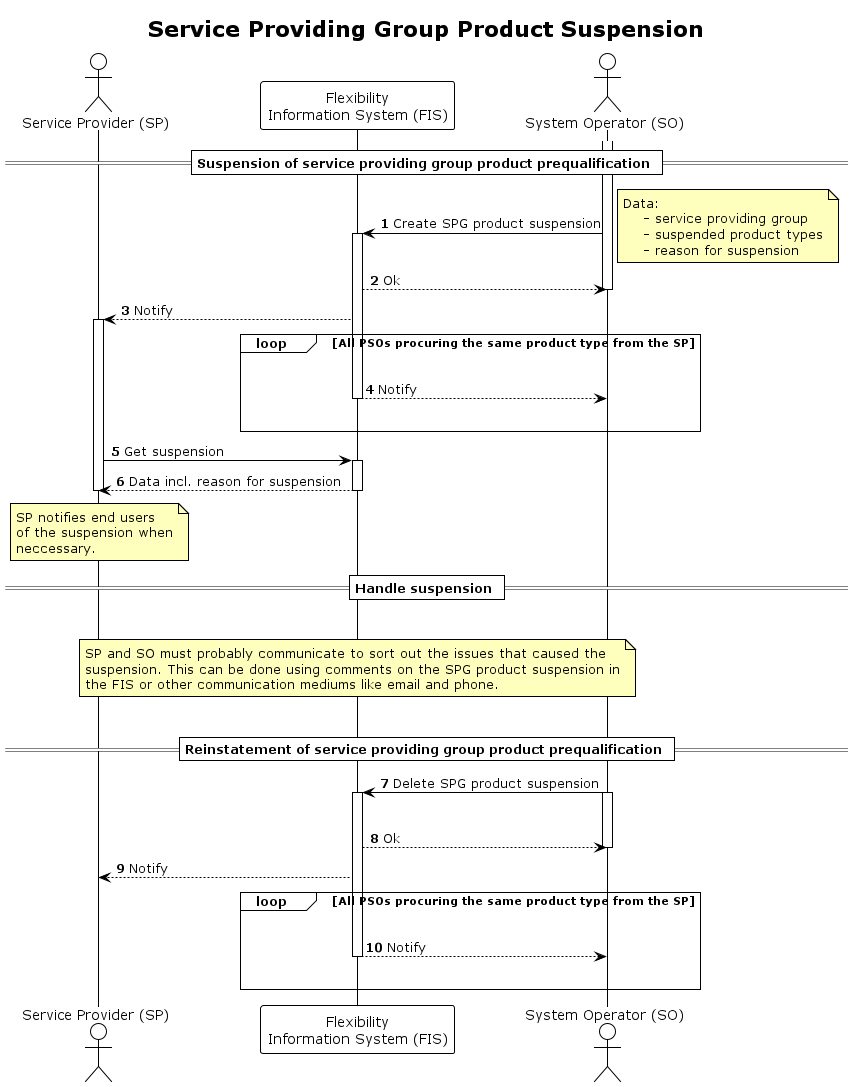
SPG Product Suspension
This process is used to suspend the service providing group (SPG) product prequalification temporarily.
The suspension is valid for the following combination:
service providing group- the group that is suspended.product types- a list of product types that the SPG is qualified for.procuring system operator- the one that suspends.
This means that the suspension does not impact other procuring system operators.
Reasons for suspension:
| Reason | Description |
|---|---|
failed_verification |
The agreed upon service has not been delividered - in multiple consecutive trades. |
other |
Should generally not be used, but can in cases where PSO have a valid reason for suspension that is outside the other defined reasons. |
The process also includes reinstatement of the SPG product prequalification, i.e. removing the suspension.
Prerequisites
- The issue that triggers the suspension is temporary.
Sequence
Full Size | PlantUML description
