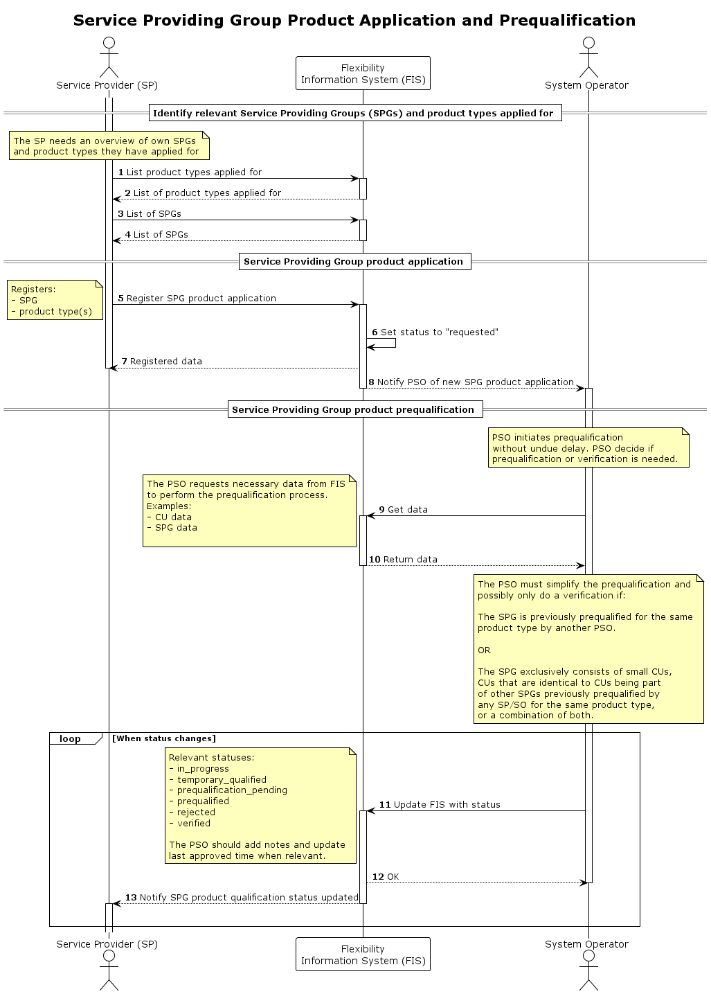
SPG Product Application and Prequalification
A service provider applies for a combination of a SPG and a product type with a specific procuring system operator.
The service provider will have to apply for the combination of a SPG and a product type for every procuring system operator they want to deliver to. The system operator will assess if a prequalification or a verification is needed, and simplify if certain conditions are met.
Prerequisites
- The service provider is registered and approved by the flexibility information system operator.
- The service provider has registered the Service Providing Group.
Prequalification checks
The procedure for prequalifying a SPG will differ based on what product types the SP is applying for. The checks also might differ based on the composition of the SPG.
Also note that the service provider has been vetted as part of the registration process.
The following is a list of types-of-checks that might be relevant for the prequalification.
- The SPG has the necessary technical capabilities to deliver the product type.
- The Service provider has applied for offering services to the SO for the specific product type as part of the service provider product application process.
- Activation test
Sequence
Full Size | PlantUML description
