SP Registration and Approval
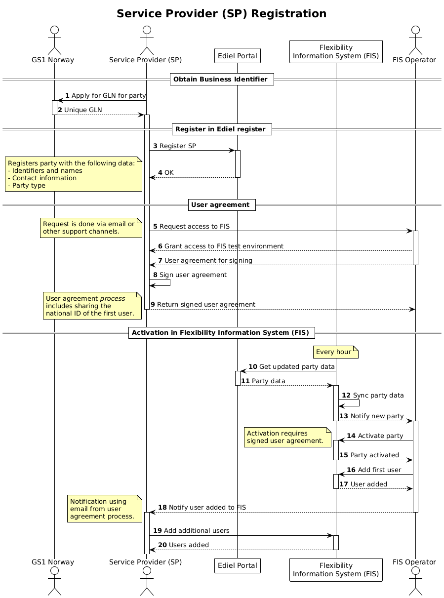
Service provider registration is the process of registering the service provider with the Flexibility Information System. It starts with a new service provider that wants to take part in the market(s) and end once the service provider is successfully registered in the Flexibility Information System and can apply for products and start adding/modifying controllable units and service providing groups.
Existing Processes
This section lists some existing processes that has been used as inspiration or input to the design of the process.
Prerequisites
The following is a list of conditions that must be met before the process can successfully be executed.
- It is assumed that the service provider does not have a party identifier, either GLN or EIC-X, and as such the process includes a step to request one.
- The Ediel register is a national register of market participants in the power sector. It is natural that the service provider is registered there first.
Approval checks
The approval of a service provider by FIS is based on the following types-of-checks.
- The legal entity (organization) is registered in Brønnøysundsregisteret. The main organization number is used in the registration process.
- The service provider has a valid party identifier (GLN or EIC-X).
- Contact information is provided (in Ediel).
- The service provider has signed a user agreement with FIS.
The approval process does not include any steps to verify that the service provider is capable of delivering services/products. Such qualification will be handled in the product application and qualification process.
Sequence
Full Size | PlantUML description
